Merge Video in Tools
FFmpeg Merge Videos
HandBrake Merge Videos
Merge Videos in Adobe
Merge Clips in DaVinci Resolve
Merge All Videos into One YouTube
Audacity Merge Tracks

HandBrake Merge/Combine Videos (Beginner Guide)

HandBrake Merge/Combine Videos (Beginner Guide)

HandBrake is a long-known video transcoder for converting videos and compressing large files. It supports various codecs and containers, making it a reliable choice for re-encoding and reducing video size efficiently. While HandBrake includes a few basic editing features, it is primarily focused on transcoding. This leads many users to wonder, Can you merge videos in HandBrake? Unfortunately, HandBrake does not include a built-in tool to merge multiple video clips. However, there are easy alternatives you can use to combine videos before compressing them. In this post, you’ll learn how to merge videos using HandBrake alternatives. We’ll also cover how to compress the merged video in HandBrake afterward to reduce its file size.

Handbrake Merge Videos

Part 1. Can HandBrake Merge Videos

Can HandBrake merge videos? No, HandBrake cannot merge videos.

HandBrake is primarily a video transcoder software, not an editor. It can only re-encode the video into a different codec/container and optionally change properties. In other words, its job is to compress and change a video’s format. Consequently, you won’t find any HandBrake video concatenation guide because it cannot merge multiple source files into one continuous video.

Part 2. Merge Videos with AnyMP4 Video Converter Ultimate

Since HandBrake cannot merge videos together, your best option is to use a dedicated tool designed for that purpose. AnyMP4 Video Converter Ultimate is equipped with a Toolbox of over 20 editing utilities, including the professional Video Merger. It supports over 500 formats and lets you export your merged videos in MP4, MOV, WMV, AVI, MKV, or GIF. It lets you stitch separate clips end-to-end to combine multiple source files into one continuous video. Additionally, you can merge videos of the same or different formats into a single output. You can also rearrange video positions using the Add, Ahead, Behind, Forward, and Backward options.

Here’s how to combine videos in HandBrake alternative:

1. Start by downloading AnyMP4 Video Converter Ultimate for free. Install the all-in-one video editing software and be sure to complete the installation process. Once finished, open the software to start the video merging process.

Free Download For Windows

Secure Download

Free Download For macOS

Secure Download

2. As soon as it launches, it will open to the Converter tab by default. Switch to the More Tools tab and select the Video Merger tool. On the Video Merger window, click + to add the video files you want to combine. Click +Add to load more clips if you initially added a single video.

Select Vide Merger

3. Optionally, use the Ahead, Behind, Forward, and Backward buttons to arrange the order of your videos. To make further edits, click the Edit button to access the video editor. Here, you can rotate, crop, add a filter, adjust effects, insert a watermark, etc.

Select Vide Merger

4. Once your videos are arranged and edited, move to the Output selector. Under the Video Export tab, choose your desired format, resolution, frame rate, encoder, and more. Finally, click the Export button to generate your merged video.

Generate Merged Video

AnyMP4 Video Converter Ultimate offers a reliable solution for merging multiple videos. Best of all, it can handle videos of different formats, codecs, resolutions, or frame rates. In addition to Video Merger, it also offers Video Rotator, Video Reverser, Video Enhancer, and many more.

Part 3. Merge Videos with Movavi Video Editor

As mentioned previously, HandBrake merge videos tutorials aren't available because the tool simply doesn't support that process. Movavi Video Editor is another tool you can use to combine several video clips into one. It allows you to import multiple clips, arrange them, and merge them into a single movie.

Here’s how an alternative tool for HandBrake merges videos:

1. Navigate to the Add Media Files to import the clips you want to include in your merged video. On the Timeline, rearrange their order by dragging them around.

Add Media Files

2. After organizing your video clips and making any desired edits, click the Export button. Configure your output preference and click Start to process the clips and save the combined video.

Export To Combine

With Movavi Video Editor, merging videos takes only a few simple steps to assemble multiple clips. However, the software cannot handle certain HEVC-encoded videos. As a result, you won’t be able to save the merged video successfully.

Part 4. After Merging: Using HandBrake for Compression or Format Change

After merging multiple video clips, the final file size will balloon. HandBrake is a great tool to reduce the file size for easier storage. With the right settings, you can shrink your merged video file size while keeping it clear and smooth to watch.

1. On HandBrake, click the Open Source panel to import your merged video file. Then, move to the Preset panel and select Very Fast 720p30 under the General section.

Select Quality Preset

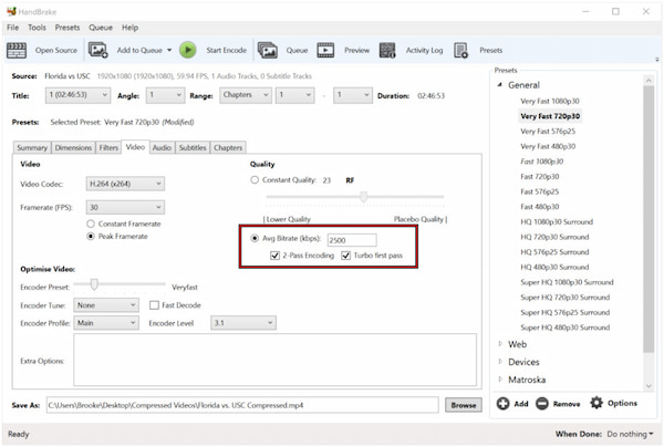
2. Switch to the Video tab and select Avg Bitrate (kbps) under Video Encoder Options. Enter the bitrate value appropriate for your video.

Enter Bitrate Value

Important Note: Lower bitrates mean smaller file sizes but also reduced quality, so choose carefully based on your needs.

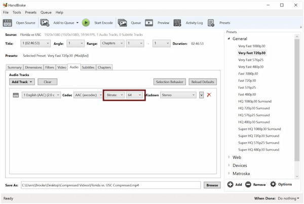
3. Navigate to the Audio tab, click the Bitrate selector, and select a value for your compression goal. For example, 128 kbps for a smaller size or 192 kbps for better quality.

Select Goal Compression Value

4. Once all settings are configured, click Start Encode. HandBrake will begin compressing your merged video. You can check the estimated completion time at the bottom of the window.

Start Compressing Merged Video

After encoding finishes, you will have a smaller, optimized version of your merged video. However, there is a catch: HandBrake uses lossy compression. This means that lowering the bitrate or resolution to shrink the file size will reduce the video's detail.

Part 5. FAQs About Merging Videos in HandBrake

Can HandBrake merge multiple video clips into a single file?

No. HandBrake cannot merge multiple video clips into a single file. It is a video transcoder, meaning it focuses on converting, compressing, and optimizing videos.

Will merging before HandBrake save quality?

Yes. Merging your clips before compressing them in HandBrake can help preserve the quality. By doing so, you avoid multiple rounds of re-encoding that would further degrade visual quality.

Are there any all-in-one tools that both merge and transcode?

Yes. AnyMP4 Video Converter Ultimate can merge and transcode videos in one place. It combines a video editor and a converter, allowing you to splice multiple clips together and export in a compressed or converted format.

Conclusion

In conclusion, HandBrake merging videos is not possible using the software itself. Still, it is a reliable tool for video compression and format conversion. To effectively combine videos before compressing them, it’s best to use AnyMP4 Video Converter Ultimate. It allows you to merge videos and even edit, trim, and enhance them before exporting. Once your videos are merged, you can then use HandBrake to compress the final file for optimal size and performance.

What do you think of this post?

Excellent

Rating: 4.9 / 5 (based on 632 ratings)

author Updated by Mark Cristobal to Edit Video
November 3, 2025 03:00

Related Articles

CommentAdd your comments to join the discussion here